Communication Error "Timeout"

  • Font Size
  • S
  • M
  • L
  • No : 4547
  • Displayed Date : 2025/12/01 13:47
  • Print

Communication Error "Timeout"

Communication Error "Timeout"

Category : 

Answer

This error is displayed when the V series does not receive an answer from a connected device (PLC, temperature controller, etc.) within the predetermined time after issuing a request to send.

 

[In cases where the error occurs before communication]

<Cause>

  1. The communication cable is not connected correctly or is disconnected.
  2. Communication settings on the V series do not match those of the connected device.

 

<Solution>

  1. Check the wiring and continuity of the cable.
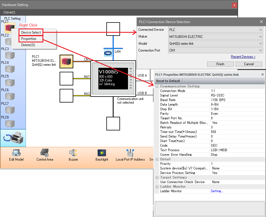
  2. Check that the selection of [Maker] and [Series] on the V series is correct and that the communication settings including baud rate, data length, stop bit, and parity are the same between the connected device and the V series.

    Setting location: V-SFT editor [System Setting] -> [Hardware Setting]
     

    * Communication settings including signal level, baud rate, data length, stop bit, and parity can be configured in Local mode on the V series.

    Setting location: V series [Local] -> [Communication Setting]
     

    Changes made on the local screen have priority over the settings made in the screen program.
    To restore original setting in the screen program, press [Restore Screen Data Setting] button then press [Reset All].
    * Restoring the settting will clear all the changes made on the local screen.

     
     

 

[In cases where the error occurs during normal communication]

<Cause>

Data may be disrupted because of noise.

 

<Solution>

Provide protection against noise.